深入 K8s 网络原理(二)- Service iptables 模式分析

1. 概述
接上一篇《深入 K8s 网络原理(一)- Flannel VXLAN 模式分析》,今天我们继续来分析 Kubernetes Service 的实现原理。
2. 准备 Service 和 Pods 资源
镜像和上一篇一样;
Deployment 的 YAML 如下:
nginx-deploy.yaml
|
|
对应的 Service YAML 如下:
nginx-service.yaml
|
|
3. K8s 里 Service 的实现原理
Kubernetes 提供了几种不同类型的 Service,包括:
ClusterIP:这是最常见的 Service 类型,为 Service 提供一个集群内部的 IP 地址,使得 Service 只能在集群内部访问。NodePort:这种类型的 Service 在每个节点上开放一个端口(NodePort),从而允许从集群外部通过 <NodeIP>:<NodePort> 访问 Service。LoadBalancer:这种类型的 Service 通常由云提供商支持,它会在集群外部创建一个负载均衡器,将外部流量分发到集群内的 Pods。ExternalName:通过返回一个名字(而非 IP 地址)来指向外部服务。
接着具体来看 Service 的实现。
3.1 kube-proxy 组件
Kubernetes 集群中每个节点上会运行一个关键组件 kube-proxy,它负责为 Service 对象实现网络代理,使得网络流量可以透明地定向到后端 Pods。kube-proxy 支持几种不同的代理模式,最常见的是 iptables 模式和 IPVS 模式。
- iptables 模式
- 在这种模式下,kube-proxy 使用 iptables 规则来捕获到达 Service 的流量,并将其重定向到后端 Pods。每当 Service 或 Pod 发生变化时,kube-proxy 都会更新 iptables 规则。
- iptables 模式是最简单且广泛使用的,但在大规模集群中可能会面临性能问题,因为每个网络包都需要通过不短的规则链进行处理。
- IPVS (IP Virtual Server) 模式
- IPVS 模式使用内核的 IPVS 功能,该功能提供了内置的负载均衡功能。与 iptables 相比,IPVS 可以处理更大规模的流量,拥有更好的性能和更复杂的负载均衡算法(最少连接等)。
- 在这种模式下,kube-proxy 会创建一个虚拟服务器,为每个 Service 分配一个虚拟 IP(VIP),并将流量负载均衡到后端 Pods。
以 kube-proxy 的 iptables 模式为例,我们具体来看下 Service 创建后,iptables 是如何将 Service 流量转到 pods 上的。
3.2 iptables 简介
简单介绍下 iptables:
iptables是一种在 Linux 系统中广泛使用的工具,它允许管理员配置内核的 netfilter 模块,以控制网络数据包的流入流出。这个工具提供了一个框架,用于定义规则,这些规则决定了如何处理经过网络接口的数据包。iptables 的核心功能主要包括:
- 数据包过滤:iptables 最常用于过滤数据包,即决定哪些数据包可以通过网络接口,哪些应该被阻止。
- 网络地址转换 (NAT):它可以用于修改数据包的源或目的地址,常用于路由和隐藏内部网络结构。
- 端口转发:iptables 可以重定向到特定端口的数据流,用于设置端口转发。
刚从铺灰的硬盘里发现一张三年前画的 iptables 相关的图(我都忘记这个图应该叫啥名字了):

3.3 iptables 规则
下面具体看下 Service 对应的 iptables 规则。
3.3.1 Service,Pod 和 Host 信息
前面创建了 Service 和 Deployment,对应的 Service 和 Pod 资源如下:
kgsvc
|
|
kgpoowide
|
|
此外,我的 K8s 集群包括3个节点,nodes 的 ip/hostname 信息如下:
|
|
3.3.2 从 NodePort 入手寻找 iptables 规则
现在进到 minikube 节点,也就是 K8s 主节点,查看下 nat 表的链信息,过滤下 NodePort 端口 30007:
sudo iptables -t nat -L | grep 30007
|
|
可以看到一条链:KUBE-EXT-V2OKYYMBY3REGZOG,具体看下这条链的信息:
sudo iptables -t nat -L KUBE-EXT-V2OKYYMBY3REGZOG -v
|
|
从这里可以看到 KUBE-EXT-V2OKYYMBY3REGZOG 有一条子链 KUBE-SVC-V2OKYYMBY3REGZOG。继续看 KUBE-SVC-V2OKYYMBY3REGZOG 链:
sudo iptables -t nat -L KUBE-SVC-V2OKYYMBY3REGZOG -v
|
|
进一步可以找到两条 KUBE-SVC-V2OKYYMBY3REGZOG 的子链 KUBE-SEP-J2DHXTF62PN2AN4F 和 KUBE-SEP-A4R5AW5RLMEQF7RP,这里对应2个 pods。以 KUBE-SEP-J2DHXTF62PN2AN4F 为例继续跟:
sudo iptables -t nat -L KUBE-SEP-J2DHXTF62PN2AN4F -v
|
|
到这里 target 不再是其他链,而是 DNAT,也就是请求 Service 的 NodePort 最终流量被 DNAT 到了 10.244.1.5:80 和 10.244.2.4:80 这两个 Endpoints,它们分别对应2个 pods。
3.3.3 从 PREROUTING 和 OUTPUT 链寻找 K8s 相关子链
先看 PREROUTING:
sudo iptables -t nat -L PREROUTING -v
|
|
可以看到入向流量全部都会经过 KUBE-SERVICES 链处理。继续看 OUTPUT:
sudo iptables -t nat -L OUTPUT -v
|
|
同样全部出向流量也被 KUBE-SERVICES 链处理。继续看下 KUBE-SERVICES 链:
sudo iptables -t nat -L KUBE-SERVICES -v
|
|
可以看到2条子链,一个是表示 Nginx Service 的 Cluster IP 的子链 KUBE-SVC-V2OKYYMBY3REGZOG,另外一个是表示集群 NodePort 的 KUBE-NODEPORTS 子链。KUBE-SVC-V2OKYYMBY3REGZOG 在前面已经具体看过了,那么 KUBE-NODEPORTS 子链具体又包含啥信息呢:
sudo iptables -t nat -L KUBE-NODEPORTS -v
|
|
可以看到当 TCP 流量的目的端口是 30007 的时候,就会匹配到 KUBE-EXT-V2OKYYMBY3REGZOG 子链,KUBE-EXT-V2OKYYMBY3REGZOG 子链的内容前面已经具体看过了。换言之,每多创建一个 NodePort 类型的 Service,kube-proxy 就会在 KUBE-NODEPORTS 子链下新挂一条 KUBE-EXT-XXX 子链。
3.3.4 总结下
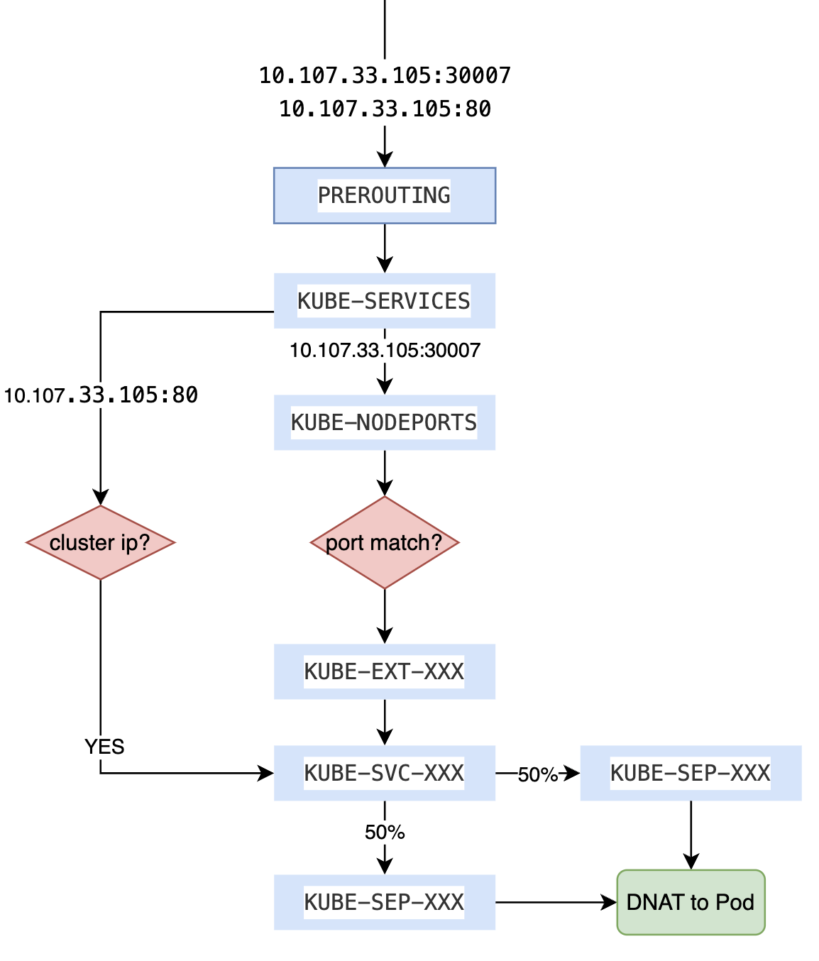
IP 包进出主机都会经过 KUBE-SERVICES 链,进而根据 destination 地址匹配到不同的子链:
- 如果目的地址是某个 Service 的 Cluster IP,那么就匹配到具体的 KUBE-SVC-XXX 处理;
- 否则,就匹配到 KUBE-NODEPORTS 处理;流量匹配到 KUBE-NODEPORTS 后,会进一步根据 tcp 目的端口 来匹配具体的子链 KUBE-EXT-XXX;
如果流量匹配到 KUBE-EXT-XXX 子链,端口命中,那么下一条依旧是表示 Cluster IP 的 KUBE-SVC-XXX,所以两条子链在这里汇合。而 KUBE-SVC-XXX 链上的规则会进一步将 IP 包匹配到 KUBE-SEP-XXX 子链上,这些子链表达的是“Service Endpoints”。默认情况下 KUBE-SVC-XXX 会根据 Pod 数量按照相等的概率将流量分流到多个 KUBE-SEP-XXX 上进一步匹配。而 KUBE-SEP-XXX 链会执行类似“DNAT to:10.244.1.5:80”过程,最终将一开始请求 Service 的流量就丢给了 Pod。
所以,当你通过 NodePort/ClusterIP 方式访问 pods 的时候,以两副本为例,整体流量匹配过程大致如下图:

4. 总结
不总结。明天见。